第29章:建模和制作充气与瘪掉状态的3D气球材质
Beginners guide to Blender
建模
这次我们来学习如何使用驱动器和形态键来建模并制作一个3D充气和瘪掉气球的材质。
(你可以在我YouTube频道上观看视频教程:
用"A"选中所有物体,然后用"X"删除。

去 Add → Mesh → UV Sphere
Beginners guide to Blender

向上滚动鼠标滚轮来放大球体。

右键点击并选择 Shade Smooth。

用"TAB"切换到编辑模式。
Beginners guide to Blender

选中底部这个顶点

用"O"打开比例编辑。

Beginners guide to Blender
按"G+Z"并向下移动大约 -0.7

向上滚动鼠标滚轮来增加影响范围。我把它滚动到大约1.46。当你对形状满意后,用左键确认。
Beginners guide to Blender

当底部顶点仍然被选中时,按"X"并选择删除顶点。

Beginners guide to Blender

用"ALT" + 左键选中这整个环

然后用"F"填充。
Beginners guide to Blender

用"O"或点击这里关闭比例编辑。

按"I"插入一个新面,向内插入大约 0.088
Beginners guide to Blender

用"G+Z"向下移动大约 -0.05

用"E+Z"向外挤出大约 0.27
Beginners guide to Blender

用数字键2切换到选择边模式,选中这个环

用"S"缩放大约 0.78
Beginners guide to Blender

用"G+Z"向下移动大约 -0.03

如果需要的话,再用"S"缩放一点。

用数字键3切换到选择面模式,选中这个面。
Beginners guide to Blender

按"X"并选择删除面

用数字键2切换到选择边模式,选中这条边

用"SHIFT+D"复制它
Beginners guide to Blender

然后按"ESC"让它回到原位。

用"E+Z"向下挤出大约 -0.03

用数字键3切换到选择面模式,用"ALT"选中这整个环。
Beginners guide to Blender

按"ALT+E"并选择 Extrude faces along normals

向内挤出大约 -0.028

用数字键2切换到选择边模式,选中这些边。
Beginners guide to Blender

还有这条

按"CTRL+B"给它们倒角

向上滚动鼠标滚轮添加更多分段。我添加了3个额外的分段。
Beginners guide to Blender

用"TAB"切换到物体模式,右键点击并选择 Shade Smooth

把你的物体名称从 Sphere 改成 Balloon。

现在点击这里的 Data
Beginners guide to Blender

你会看到一个新的东西叫 Shape keys。

那什么是形态键呢?
形态键是用来把物体几何变形成新形状来做动画的。
最常见的用途是用形态键做角色面部动画,但你也可以用在其他地方,比如在这个例子中让瘪掉的气球充气,反过来也可以。
首先,点击那个"+"号添加一个新的形态键。
Beginners guide to Blender

第一个形态键叫 Basis。

你可以随便改名。我把它改成了 Balloon_full

再点一次"+"号添加另一个形态键。
Beginners guide to Blender

你可以随便改名。我把它改成了 Balloon_empty。

从现在开始不管你做什么操作,要确保第二个形态键是选中状态,因为第一个形态键是基础形态,你不应该去改动它。
用"TAB"切换回编辑模式。

用数字键盘3或点击屏幕上的红色X切换到右视图正投影。
Beginners guide to Blender

点击这里或按"ALT+Z"打开X光模式。

用数字键1切换到选择顶点模式,选中这部分

然后用"S"缩放大约 2.13
Beginners guide to Blender

选中这部分

右键点击并选择 Smooth vertices

你会看到左下角出现了新的工具栏——Smooth Vertices。
Beginners guide to Blender

当你点击它,会出现新选项

我们把 Smoothing 从 0.5 改成 1

然后把重复次数改成大约 55
Beginners guide to Blender

用"S+Z"缩放大约 0.6

然后用"G+Z"向下移动大约 -0.55

用"O"或点击这里打开比例编辑
Beginners guide to Blender

用"ALT+Z"关闭X光模式

用"S+X"缩放大约 0.69

Beginners guide to Blender
然后向下滚动鼠标滚轮,让你的影响范围(比例大小)大约在 0.39 左右。

之后再用"S+X"缩放更多,让你的气球看起来更瘪。

为了让瘪掉的气球效果更好,你可以选中一些随机顶点,用"G"移动它们。

Beginners guide to Blender
比如我选中了这个顶点,在比例编辑开启的情况下稍微移动了一下。

我对这个顶点也做了同样的操作

还有这个

还有这个
Beginners guide to Blender

如果你用"TAB"切换到物体模式,你的气球又会变成充满的样子。这是因为第二个形态键的值被设为0。

当你把值向1移动时,气球就会变得越来越瘪。

当你把值向0移动时,气球又会变得越来越鼓。我们先把它留在0,让它保持充气状态。
Beginners guide to Blender

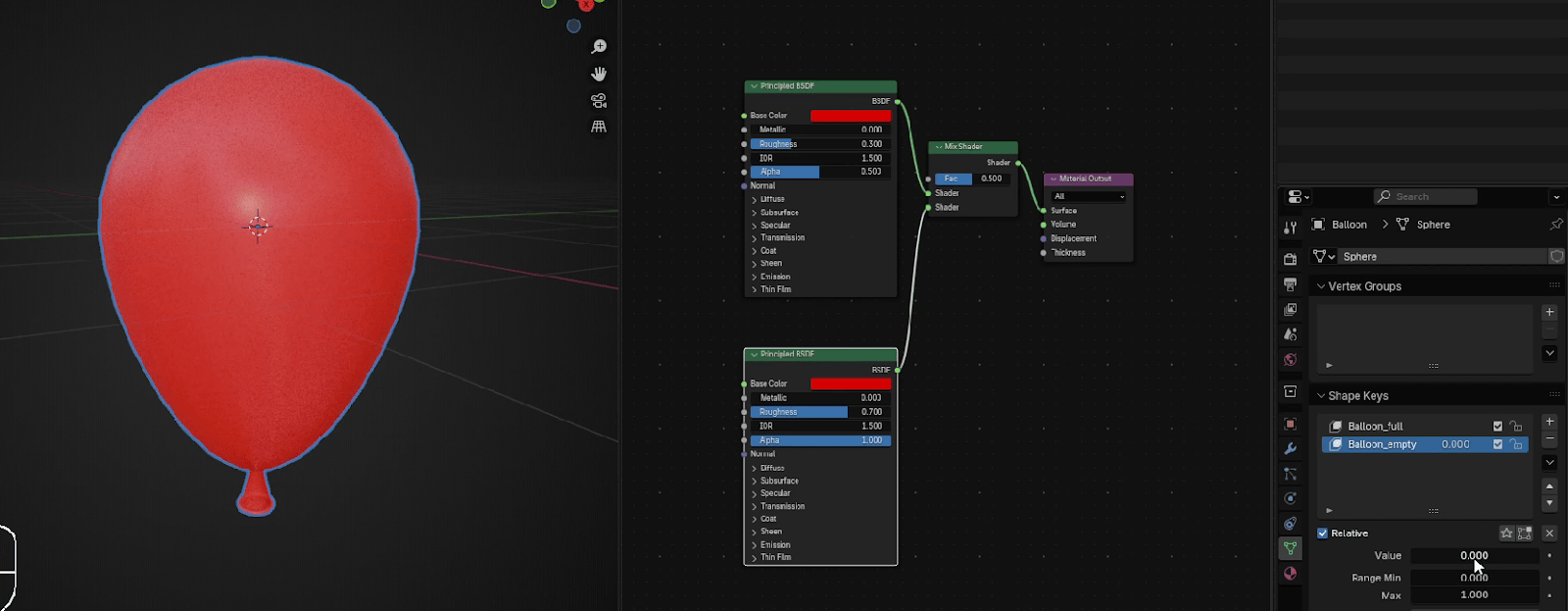
现在来制作材质。点击 Material properties

点击 New 添加一个新材质

把材质改名为 Balloon_red 或者你喜欢的其他名字。
Beginners guide to Blender

点击这里切换到材质预览模式

把鼠标放在屏幕上方如图所示的位置,当你看到加号的时候,

按住左键把它往左下方拖拽。
Beginners guide to Blender

从3D视图切换到着色器编辑器。

把基础颜色改成你想要的任何颜色。我选了红色。

把 Alpha 改成 0.5
Beginners guide to Blender

把 Roughness 改成 0.3

把鼠标移到你选择的基础颜色上,用"CTRL+C"复制它

用"SHIFT+D"复制整个 Principled BSDF,把它往下移一点
Beginners guide to Blender

去 Add → Shader → Mix Shader

把它放在第一个 Principled BSDF 和 Material Output 之间。

把第二个 Principled BSDF 的 BSDF 连接到 Mix Shader 的 Shader。
Beginners guide to Blender

把第二个 Principled BSDF 的 Roughness 改成大约 0.7

把 Alpha 改成 1

如果你把 Mix Shader 的 Factor 改成0,你的气球看起来会是这样
Beginners guide to Blender

当你把它向1增加时,会变成这样

去 Data,确保第二个叫 Balloon_empty 的形态键是选中状态
Beginners guide to Blender

去这个 Value

现在该用一个叫驱动器的东西了。
那什么是驱动器呢?
驱动器是一种通过函数或数学表达式来控制属性数值的方法。
让我用一个实际例子给你演示一下。
按右键并选择 Copy as a new Driver。
Beginners guide to Blender

现在选中 Mix Shader

在 Fac 上右键点击并选择 Paste Driver。
Beginners guide to Blender

你的 Mix Shader Fac 现在看起来是这样

现在当你移动第二个形态键的数值时,你的气球就会充气,粗糙度也会跟着变化,反过来也一样。